Maximum control with cpcStudio

cpcStudio is an integrated development environment that transforms industrial computers into powerful PLCs with real-time control. Say goodbye to hardware restrictions and tailor system projects with flexibility.

cpcStudio Creates a Highly Flexible Integrated Platform

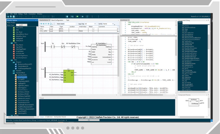
cpcStudio is an integrated development environment compliant with the IEC 61131-3 standard. Equipped with the Linux-based cpcRuntime, it enables industrial computers to function as PLCs with real-time control capabilities. Users can freely choose the hardware that best fits their system requirements, without being limited by specific PLC manufacturers.

cpcStudio Offers Diverse Libraries for Optimal Cost Performance

In addition to supporting the IEC 61131-3 standard programming languages, cpcStudio includes built-in PLCopen Motion Control Function Blocks that provide high-precision motion control with continuous interpolation and gantry control. It also offers various specialized function blocks for extended applications, all managed through a unified library search engine. When integrated with cpcRobot, users can control both the system and robotic arms using familiar PLC languages such as ST or FBD.